Code-named the Saratoga Build, is now released!
bitB v4 includes six great new features!
1 Location Groups – Address, Building, Floor, Closet
2 Customizable Icon Selection – Network Devices and End Nodes
3 Mapping and Polling of End Nodes
4 TCP Service Scanning of End Nodes
5 Network Device Discovery using SNMP
6 Meraki API Discovery, Polling, and Tunnel Overlay
1 Location Groups

You can now view a very large organization on a single map. Take advantage of bitB’s new Location Groups. With Location Groups, you assign each network subnet to a location. Once the subnet is assigned to a location, bitB will display an auto-tabbed drawing of all your sites. bitB will use the location information to automatically create tabs based on any level of your Location Group hierarchy. The Saratoga Build offers six levels of granularity for Location Groups. You can assign locations from continent or state all the way down to floor and closet.
2 Customizable Icon Selection for Network Devices and End Nodes

bitB does a great job of dynamically mapping your network and providing logical visual representations of the infrastructure. However, there may be times when you would like to use different images than the defaults for the network devices and end nodes. No worries. We don’t take it personally. You now have that freedom with bitB. bitB can use images from any Visio stencil with the .vssx extension. And, if you have the older Visio .vss stencil, let us know, and we will convert it for you. With image selection, you can change the images for different device types, different vendors, or a single device.
3 Mapping and Polling: End Nodes

It doesn’t matter if your network is large or small. The more you know about the devices connected to your network the better you can prepare for calls or issues reported by end-users, server administrators, application owners, or end-user support staff. How many times has a user called and said, “I was able to connect to the server a couple of days ago and now I can’t”. Well, now bitB has you covered. bitB not only discovers network devices but can also discover and map end nodes – servers, workstations, printers, phones, etc. With a Physical or vPhysical map, you can see exactly where a user is connected. Is the computer connected to a switch or an IP Phone? No problem – you can see that! And, with the Logical Map, you can see what subnet the user is connected to. With bitB, you will see the MAC addresses for all devices in the network and all subnets.
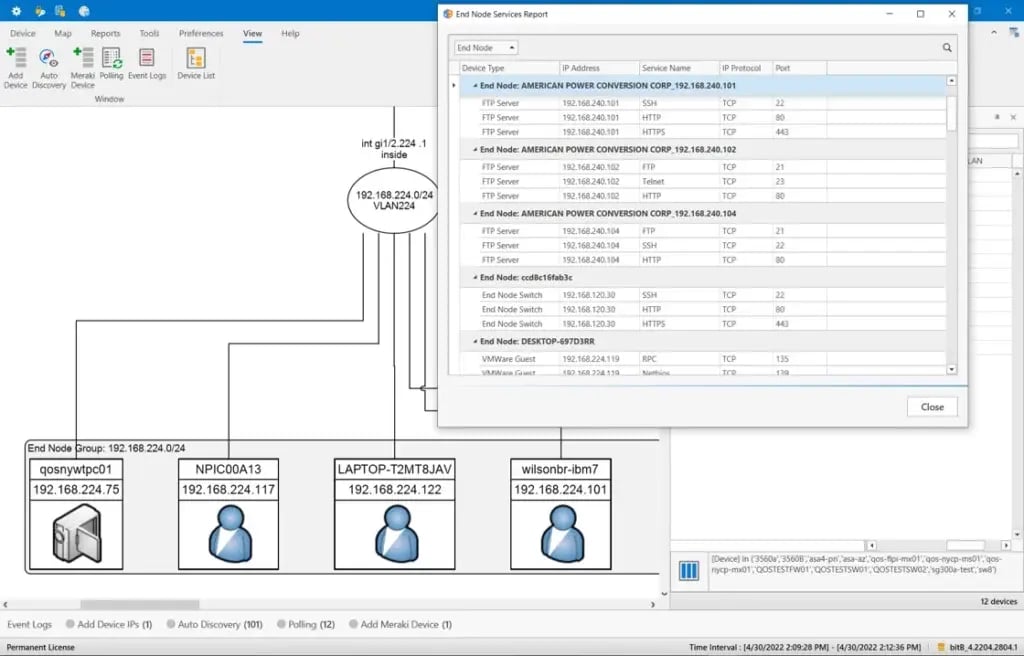
4 TCP Service Scanning of End Nodes

Let’s take the mapping of End Nodes one step further. What if your company needs to show what services are running on your End Nodes (e.g., servers, workstations, phones, printers, etc.) And they would like to visually see where these devices are located in the network. No worries. bitB can show that. Once an End Node is discovered, bitB will scan the device and show what TCP ports are open on a device. And, wait for it, with some services, bitB automatically changes the device image to match the service discovered on the device.
5 Network Device Discovery using SNMP

Although we prefer to discover and parse device information from secure connections or through encrypted API calls, bitB can now discover using SNMP to allow for a broader reach of devices.
6 Meraki API Discovery, Polling, and Tunnel Overlay

bitB now supports Meraki discovery using the Meraki API to the Meraki Cloud Controller. Using an API is a very efficient way to discover devices. The data returned from the Meraki controller is returned in a specific format which makes data collection much easier. The API also allows bitB to poll the Meraki Cloud Controller, removing the need for bitB to communicate with Meraki Network Devices directly.
